
文章插图
办理入口:
广州市人力资源和社会保障局网上办事系统
办理流程:
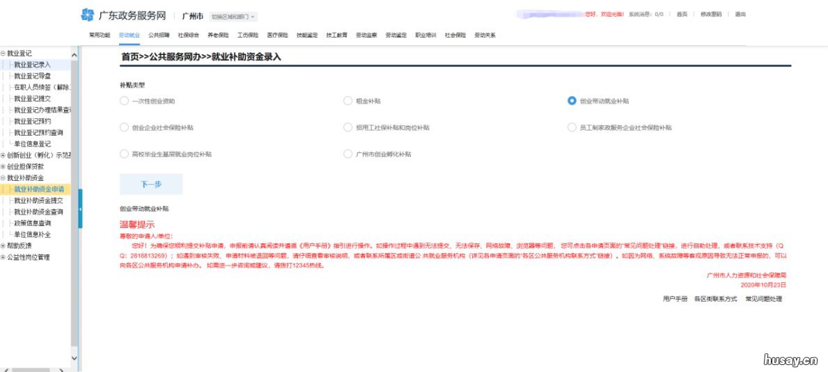
1、登录进入网办前台系统 , 点击菜单劳动就业—就业补助资金—就业补助资金申请,选择补贴类型为创业带动就业补贴 。
【广州创业带动就业补贴网上办理入口 广州创业带动就业补贴失败可以再申请吗】

文章插图
2、点击下一步,勾选阅读声明,进入申请页面,录入相关信息 。

文章插图
3、点击保存,下方显示招用人员信息 。

文章插图
4、选择证件类型 , 录入证件号码,按回车键弹出人员信息选择 。

文章插图
5、选择对应就业信息,点击保存、保存并新增、或者已经录入结束直接提交 。

文章插图
办理对象:
符合条件的用人单位(所有股东均为法人股东的企业、劳务派遣企业除外) 。
- 广州创业带动就业补贴线上申请流程 广州创业带动就业补贴政策
- 广州创业带动就业补贴可以网上申请吗 广州创业带动就业补贴什么时候申请
- 7月23日天河区元岗街四价HPV疫苗续针预约条件 广州天河区元岗村哪里有特殊
- 白云区太和镇卫生院九价疫苗续针可以预约吗? 广州白云太和镇卫生院
- 7月24日广州白云区太和镇卫生院九价疫苗首针可以预约吗? 广州市白云区太和镇太和广场
- 广州天河区2022年网格员积分制入户遴选名单公示
- 白云区2022年网格员积分入户推荐人员名单及积分公示 广州白云区网格员
- 2022年广州中考补录录取分数 广州中考补录2021
- 7月24日天河区前进街社区二价HPV疫苗预约有多少针? 广州市天河区人民政府前进街道办事处
- 7月24日天河区前进街社区医院二价HPV疫苗怎么预约? 广东省广州市天河区前进街道
